Funkcjonalność raportów SQL przeznaczona jest do tworzenia zindywidualizowanych zestawień przez doświadczonych wdrożeniowców i autoryzowanych dystrybutorów Symfonii.
Definiowanie nowych raportów oraz modyfikowanie istniejących może być wykonywane tylko przez osoby znające język SQL, czyli przez informatyków lub przez administratorów.
Uruchamiany z menu programu Kartoteki > Zapytania SQL edytor umożliwia tworzenie i modyfikację raportów w formie bezpośrednich zapytań SQL do bazy danych firmy.
Utworzone raporty przechowywane są lokalnie w formie plików *.sql w katalogu użytkownika:
C:\Users\<nazwa.użytkownika>\Documents\Sage\SQLQueries
Po uruchomieniu wyświetlana jest lista utworzonych wcześniej raportów SQL.

Na oknie znajdują się przyciski:
•Nowy raport – otwiera okno tworzenia nowego raportu SQL,
•
– otwiera okno edycji raportu SQL,
•
– usuwa raport SQL,
•
– uruchamia raport SQL.
Prawa dostępu użytkownika
Dostęp do funkcjonalności raportów SQL zarządzany jest prawami (Prawa modułu: Wspólne > Rodzaj: Zapytania SQL):
•Modyfikowanie zapytań SQL,
•Wykonywanie zapytań SQL.
Zapytania SQL umożliwiają bezpośredni i nieograniczony dostęp do bazy danych firmy. Prawa do danych definiowane w innych miejscach programów Symfonia ERP nie są egzekwowane przy wykonywaniu kwerend SQL.
Tryb edycji
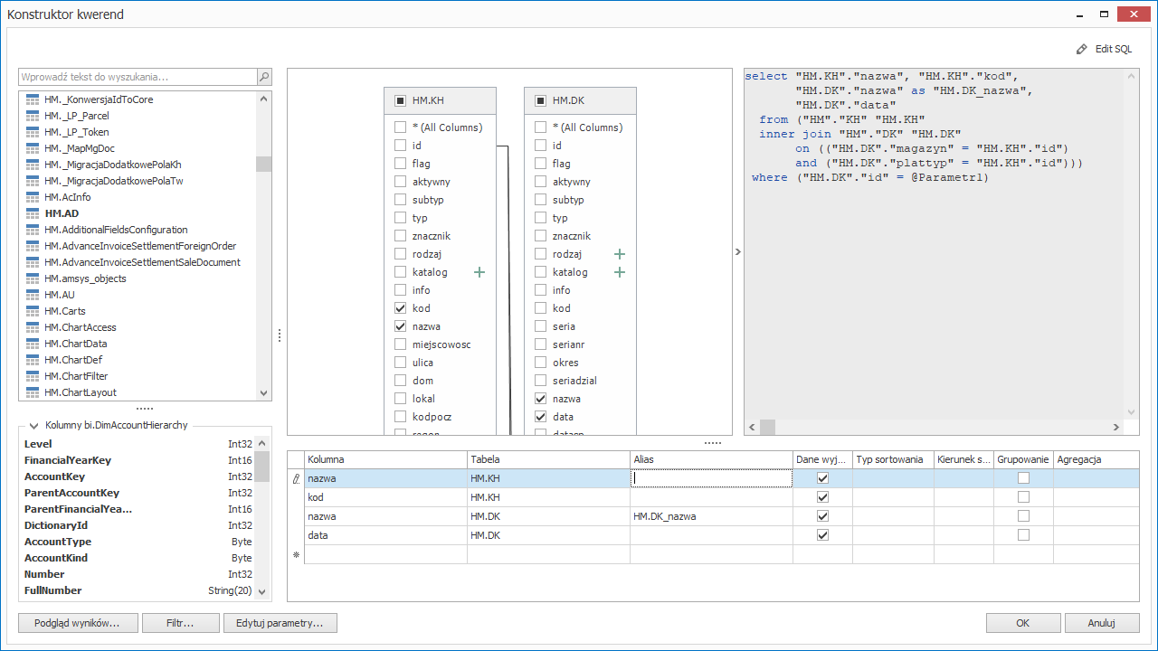
Okno w trybie edycji zapytania SQL umożliwia przygotowanie kwerendy metodą "przeciągnij i upuść" oraz określenia jej podstawowych kryteriów.
Konstruktor kwerend ograniczony jest tylko do odczytu danych zapytaniami SELECT.

W razie potrzeby edytor można przełączyć w ręczny tryb edycji zapytania SQL przyciskiem Edit SQL.
Edytor umożliwia też zdefiniowanie wykorzystywanych w filtrach parametrów (przycisk Edytuj parametry), których wartość jest określana przez użytkownika podczas wykonania raportu.
Aby przełączyć rodzaj filtru według wartości / według parametru kliknij w ikonę:
